联系我们
苏州东元信息技术有限公司 | |
| 0512-66362750 | |
| 19962189169 (David) | |
| David@szdongyuan.cn | |
| 江苏省苏州市旺吴路44-46号 | |
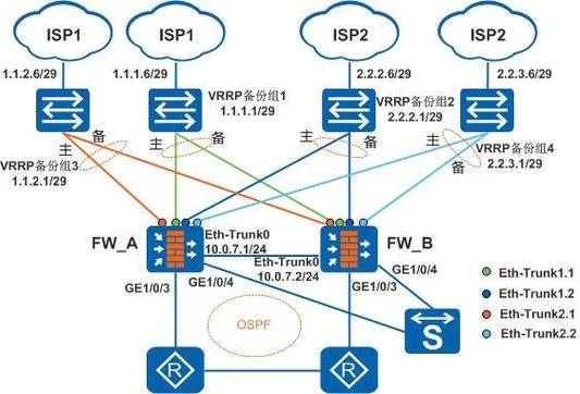
苏州某物流企业双 ISP 双华为防火墙 HA 部署案例

在物流行业加速数字化转型的进程中,一个稳定、高效且安全的网络环境,已然成为物流企业维系业务持续运营以及提升服务质量的中心支撑要素。苏州一家颇具影响力的物流企业,其业务范围广覆盖全国诸多地区,每日需处理海量的物流订单与庞杂的物流信息。随着企业业务规模的持续扩张,对于网络稳定性与安全性的要求愈发严苛。为有效化解网络架构中存在的单点故障风险,全提升网络的抗风险能力,该企业成功落地双 ISP 双华为防火墙的 HA(High Availability,高可用性)部署方案,并顺利完成切换工作,为企业业务的稳健发展夯实了坚实的网络根基。
一、网络困境:阻碍业务发展的 “顽疾”
(一)网络稳定性隐患重重
此前,这家物流企业只接入单一的 ISP(互联网服务提供商)。一旦该 ISP 遭遇网络故障,或者开展线路维护工作,企业网络便会直面中断风险。这将致使物流订单处理流程被迫停滞,货物追踪信息无法及时更新,极大地损害客户服务体验,进而给企业造成可观的经济损失。此外,物流业务具有明显的季节性波动特征,且时常会出现突发性业务高峰,单一 ISP 所提供的网络带宽,根本无法有效满足这种动态变化的带宽需求。
(二)安全防护体系漏洞百出
物流企业所涉及的信息、货物运输数据等,均属于中心数据资产,其安全性至关重要。然而,企业原有的单防火墙架构,在日益复杂多变的网络攻击手段面前,防护能力捉襟见肘。一旦防火墙遭受攻击而瘫痪,企业网络将毫无遮拦地暴露在风险之中,数据泄露风险呈指数级攀升。
二、双 ISP 双华为防火墙 HA 部署方案:破除困境的 “良方”

(一)链路冗余设计,确保网络持续畅连
双 ISP 接入模式成功构建起网络链路的冗余备份机制。企业同时与两家不同的 ISP 建立连接,当其中一条链路出现故障时,网络流量能够在毫秒级时间内自动切换至另一条链路,从而确保业务的连续性不受影响。例如,当某一家 ISP 因区域网络故障导致网络中断时,企业的物流订单处理系统以及货物追踪平台依旧能够平稳运行,极大程度地降低了网络中断对业务的冲击。
(二)防火墙 HA 机制,筑牢安全防护屏障
双华为防火墙 HA 部署采用主备模式与负载均衡模式两种运作方式。在主备模式下,主防火墙承担处理网络流量的重任,备防火墙则实时监测主防火墙的运行状态。一旦主防火墙出现故障,备防火墙能够即刻无缝接管工作,保障网络安全防护工作不间断。而在负载均衡模式下,两台防火墙同步分担网络流量,大幅提升防火墙的整体处理能力,能够高效应对业务高峰期的安全防护需求。
(三)流量智能调度策略,优化网络性能表现
借助专业的流量调度设备或软件,依据链路带宽的实际使用情况、网络延迟等关键指标,实现对网络流量的智能化调度。在业务高峰时段,系统能够将更多流量合理分配至带宽充裕的链路上,切实保障关键业务的网络带宽需求。同时,针对不同类型的业务流量,实施分类精细化管理,优先保障物流订单处理、货物运输监控等中心业务的网络质量。
三、实施过程:从规划蓝图到落地实践
(一)前期全规划与精确方案设计
企业网络团队携手华为技术专业人士,对企业现有的网络架构、实际业务需求以及未来发展规划进行了全方、深层次的评估。在此坚实基础之上,精心制定了详尽的双 ISP 双华为防火墙 HA 部署方案,明确界定了网络拓扑结构、设备选型、配置参数等关键要点。
(二)设备采购与严谨安装调试
依照既定方案要求,企业采购了两台华为防火墙设备以及相关配套网络设备,并顺利完成设备的安装与上架工作。在设备安装过程中,严格遵循设备安装规范,确保设备安装稳固,布线整齐有序。随后,对设备展开初始化配置与全调试,涵盖防火墙策略设置、链路连接测试等环节,全力确保设备能够正常稳定运行。
(三)审慎切换与细致测试
在完成设备安装调试之后,企业选择在业务低谷期实施网络切换操作。切换过程中,安排专业技术人员进行全程实时监控,详细记录网络状态与业务运行情况。切换完成后,对网络的连通性、稳定性、安全性展开全细致的测试,确保部署方案能够达到预期的理想效果。
四、明显成效:网络性能与安全的 “双重飞跃”
(一)网络稳定性实现质的提升
双 ISP 双华为防火墙 HA 部署方案实施后,企业网络稳定性得到了极为明显的提升。网络中断时间从原来的平均每月数小时锐减至近乎为零,有力保障了物流业务的持续稳定运行,客户服务满意度大幅攀升。
(二)安全防护能力明显增强
双防火墙 HA 机制为企业网络构筑起双重安全防护壁垒,极大地降低了网络遭受攻击的风险。在面对外部攻击时,防火墙能够迅速做出反应,及时进行拦截与处理,全方守护企业中心数据的安全。
(三)网络性能得到深度优化
流量智能调度功能有效实现了网络带宽的合理精确分配,明显提高了网络资源的利用率。在业务高峰期,关键业务的网络响应速度明显加快,物流订单处理效率得到大幅提升。
五、未来展望:持续深化网络架构优化
苏州某物流企业借助双 ISP 双华为防火墙 HA 部署方案,成功攻克网络稳定性与安全性难题,为企业的数字化转型筑牢了坚实基础。展望未来,随着物流行业的蓬勃发展以及网络技术的持续迭代进步,企业将持续密切关注网络技术发展动态,适时对网络架构进行优化与升级,进一步提升网络性能与安全防护能力,为企业业务的拓展提供更为强劲的网络支持,同时也为物流行业的网络建设贡献具有借鉴价值的成功范例。

